Skip to main content

Data Structures

It's always very confusing to understand what exactly is behind a commit. We've the entire code base that's tracked by GIT and at the same time we say a commit contains everything. Here I'm trying to build a strong mental model of how GIT stores data internally. This will definitely help to also understand while working with branches, merges, rebases, etc.

data structures used in a GIT repository

GIT has two different parallel data structures. It's important to keep both in mind while working with repositories.

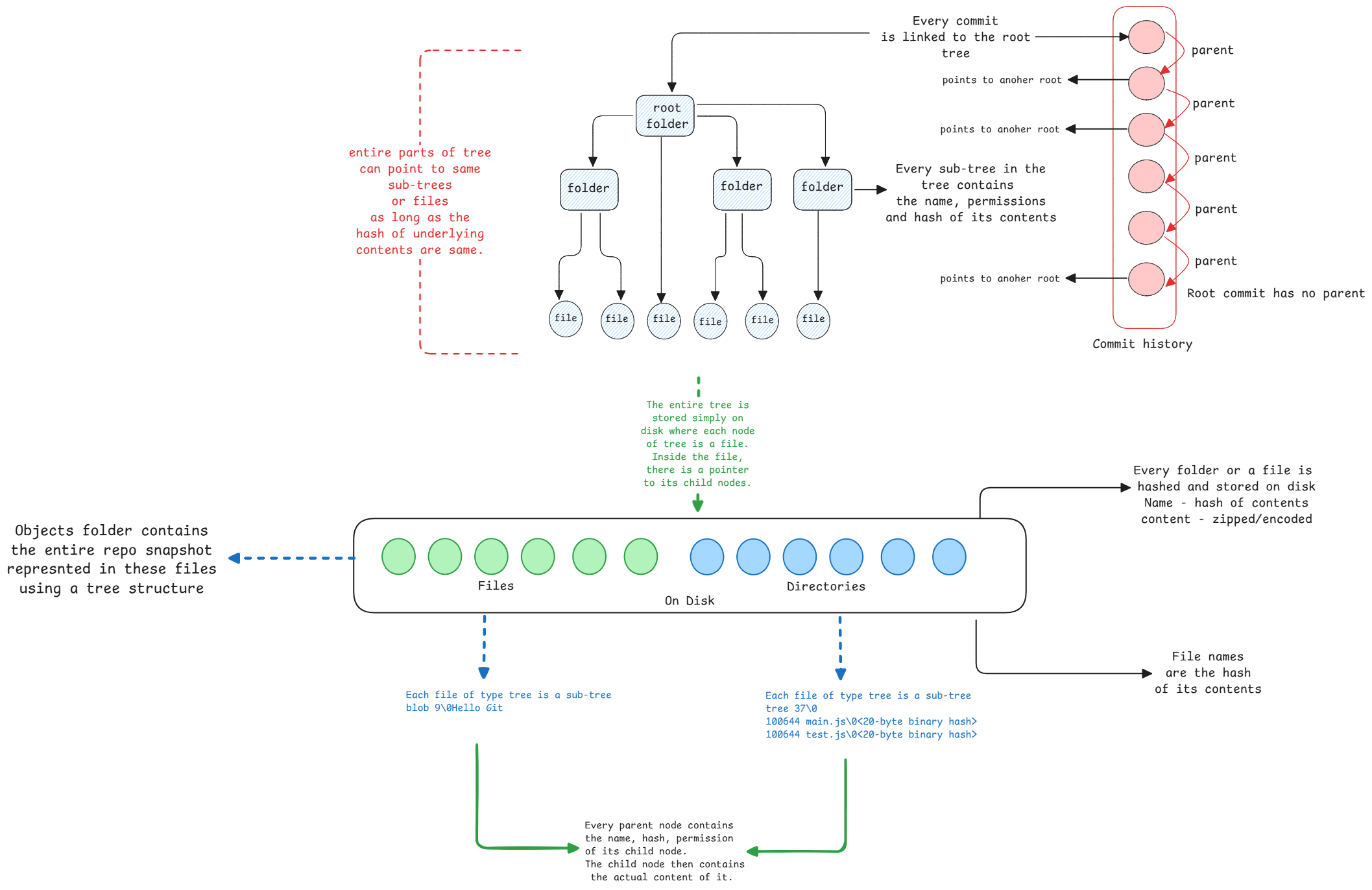
  1. Commit History - This is just ONE acyclic graph data structure.
  2. Trees - There are 1 to N trees based on different branches, different heads, etc.

NOTE: All these data structures exist on the filesystem as files inside the .git/objects directory.

folder structure is very important

The entire repository structure isn't stored in the exact folder structure inside .git/objects.

GIT simply spreads all data across different folders to ensure uniform spread of data across different folders to avoid too many files under same folder.

  • Base folders are created with 2 characters. Since the possible values in SHA-1 hash is 0-9 and A-F, there can be 256 different possible first two characters of any hash generated.
  • This means, every hash generated either for the commit or for the file or for a tree, has to start with one of these 256 possible combinations.
  • GIT simply spreads the data across these folders based on the first two characters.
  • This means, first 2 characters is the folder name and rest is the file name.
  • GIT then searches and builds the repository structure by reading through different folders based on different hash values.
Git Storage Structure

Every node (which is a file on the filesystem) of the tree contains pointers to the underlying objects that are inside it. A directory contains pointers to files and sub-directories. The pointers are nothing but the file name of the underlying object. It can then look for the files with the names of the hash to retrieve its next level objects.

Every commit is a snapshot

Every commit in GIT points to a root tree object. This means, every commit gets it's own filesystem snapshot of the entire project.

Change leading to new tree objects

Whenever a change is made to any file or directory, or just permissions, the hash of that object contents changes. This change is propagated up to the root of the tree, leading to new tree objects being created for all parent directories up to the root.

But all other unchanged objects are reused from previous commits. This shared structure is what makes GIT efficient in terms of storage and at the same time keeping full files separately and not just differences makes it fast.

Every commit object contains a link to the root tree object. This is how when a commit is checked out, GIT retrieves the entire tree structure for the root of the tree.

Root commit

Every tree object is immutable. If anything inside a folder changes (file or subdirectory), GIT creates a new tree for that folder and all parent folders up to the root.

Unchanged sub-trees are reused across commits.