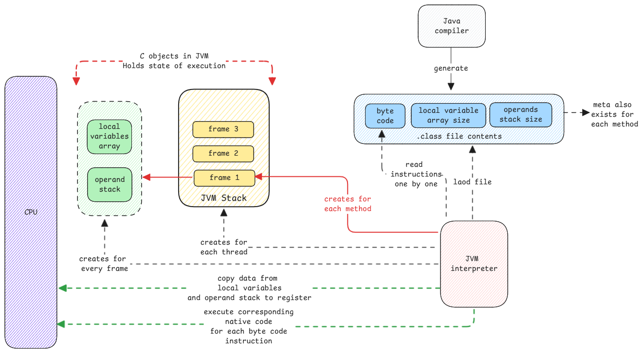
Interpreter
Consider JVM interpreter as a script reader that reads .class files. Similar to how bash reads shell scripts line by line and executes them, JVM interpreter reads the byte code instructions one by one and executes them.
JVM is essentially an infinite loop that keeps reading byte code instructions and the code then has a big switch case that executes the instruction based on the opcode.
When the code is compiled, the compiled code is just an array of instructions. This array is what the interpreter reads one by one and executes.

Interpreter isn't efficient
Interpreter always uses more memory since it works using local variable array and operand stack. Also, the execution is slower since each instruction is read one by one and corresponding native code is executed.
But this is needed for simplicity and portability reasons. By maintaining its own stack and local variable array, it doesn't have to worry about registers. Also, byte code is smaller when it just has to maintain stack operations instead of register operations.
By using stack, the byte code instructions are smaller since they don't have to specify registers.
For example, when we say iadd, we don't specify the operands.
It's implied that the operands are on the top of the stack.
We never pass any operands to it.
Handover between application code and interpreter?
When JVM is started, it will look for the byte code of the main class and start executing it.
There is no handover between the application code and interpreter. The interpreter will keep reading the byte code instructions of the main class and execute them one by one.
When interpreter is running, there is no application code running. The interpreter is the code that's running and it's executing the native code instructions mapped to every application byte code instruction.