Boot Process
All a CPU can work on is the instructions that are supported by its instruction set. Only thing that matters is, who controls which instructions are executed.
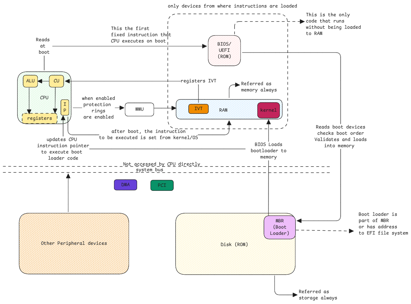
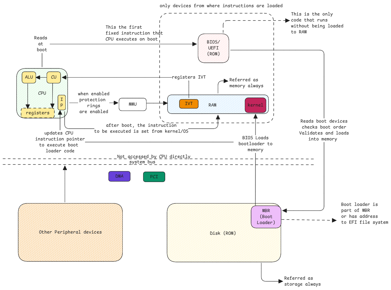
What happens at bootβ
Only at boot, CPU executes the instructions from a pre-determined address which is the BIOS.
After that, BIOS loads the bootloader into the memory and then CPU executes the bootloader.
After that the kernel is loaded by the bootloader into the memory and CPU starts to execute it. Then kernel takes over the control of CPU and executes its instructions and initializes devices and then makes the system ready for userspace applications.
When we say memory, it means only and only RAM.
ROM and disk devices are always referred as storage.

First steps after bootβ
kernel loads initramfs and executes the /init script inside it.
Kernel recognizes hardware and loads all drivers at the boot. It only hands over to initramfs after these steps are completed.
When initramfs is loaded, it also looks for a standard location for the drivers and loads from there as well.