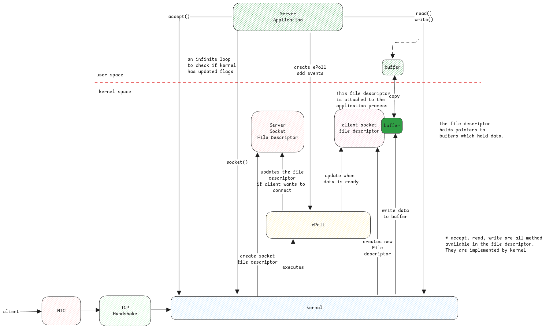
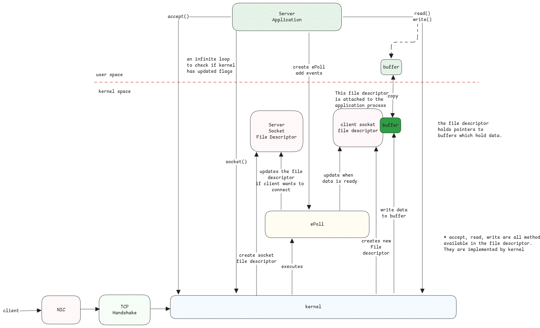
Sockets
Sockets are C structures which refer to either server accepting network connections or clients which initiate network connections.
Socket Multiplexing
Whenever there is an incoming request, the following high-level steps happen.


Network adapters not listed in /dev
Network interfaces aren't listed under /dev due to its dynamic nature.
This is because network interfaces can be dynamically created, configured, or removed, reflecting changes in network topology or virtual networking setups. This dynamic nature doesn't fit well with the static model of device files under /dev.